石油专用通信网全国VOIP网络建设项目
2001/07/25

系统需求
石油专用通信网,需要建立一个安全保密的语音网络,节省长途和传真费用。考虑到现代网络发展的趋势和多服务网络的兴起,我们不仅要为石油专用通信网建立专用语音网络,还要为今后发展打好基础,此网络不仅能进行语音传输,还可以同时进行数据传输。同天公司为石油专用通信网设计了下述可行方案:
IP语音方案 此方案中各程控交换机通过DDN专线连接,为避免点对点的全网状连接,采用IP协议构成星型网络。语音经过G.723压缩后作为IP数据在网上传输,语音质量由专线带宽和IP服务质量手段提供保证,做到了长途电话免费,每月只需支付DDN专线费用。
网络方案
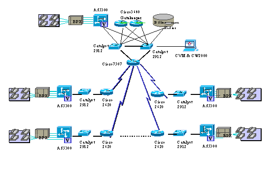
本方案完全按照石油专用通信网IP电话网络的要求进行设计配置。在固安、大庆配置4个E1的网关,在胜利、辽河各配置2个E1的网关,在华北、吉林、冀东、塔西南、管道局、物探局、大港、东北局配置1个E1的网关。网关与PSTN间可以直接用中国1号信令或ISDN PRI相连,也可以 采用信令控制器SC2200 与PSTN SS7网相连。
在固安设置支持中心,包括VOIP关守,负责认证,授权,记帐的RADIUS服务器。支持中心配置两台VOIP关守3640,由HSRP协议实现冗余热备份。
CISCO的网关产品是5300,它的端口数为4个E1,同时支持120路VOIP电话,另有2个以太网端口,一个为10M,一个为10/100M自适应。CISCO的关守产品是3640,配置一个100M快速以太网。
各地:采用CISCO2620路由器和AS5300语音网关。Cisco2620配2个串口和1个100M以太网口,串口用来连接DDN网络,100M口连到石油专用通信网局内部数据网络,并与CISCO AS5300相连。AS5300有1个100M以太网口,1个10以太网口,4个E1口,60个VOIPDSP。4个E1口连接交换机。
全网基于TCP/IP协议,可以实现覆盖全国的计算机内部网,进行无纸办公和其他应用如财务系统、业务查询系统等。
同天公司将和有关人员一起制定拨号规则,便于管理和维护。语音和数据采用同一设备实现集成,管理和维护非常方便。
CISCO公司的VOIP关守3640满足H.323建议中定义的要求。主要执行地址翻译,呼叫控制,带宽控制,域管理、带宽管理、呼叫管理等功能。
CISCO公司H.323关守管理H.323的网关,使得H.323网关可以向H.323的关守登记并确定位置。H.323的关守与VOIP的代理服务器,网点建立通信,保证服务质量QOS,并且提供加强的安全性策略。
多个CISCO H.323关守互相建立通信联系,采用的方法或者为用CISCO IOS命令设置来配置远端VOIP H.323关守的地址, 或者采用通过DNS查找远端H.323关守的地址,还可以设计层次化结构的关守,由上一级的关守确定下一级关守的地址.
系统特点
AS5300作为专门的VoIP网关的设备(对比于PC-based网关设备) ,其处理能力很强,权威机构的测试报告表明,其话音质量及处理时延非常优秀,明列前茅,尤其是处理时延为80Millionsecond。关守设备3640每秒处理呼叫能力为1800Call/S,而保持呼叫能力更是高达50000-60000个Call。这些都为该网能够高效的提供真正的实用的IP电话业务提供了强有力的基础保证。
AS5300均采用热备份的双电源,并支持热插拔。
采用两台关守3640设备,之间采用HSRP(Hot Standby Routing Protocol)协议支持关守间快速的热备份切换,HSRP的主要特点在于其在两台关守之间采用了Master Vistual IP address的机制 , 以及专门的Hello Packet,切换时根本不受IP地址变化所带来的 时延影响,保证了系统的高度可靠性。
VoIP网关AS5300问世以来就可以支持两个VoIP的中继端口,在业界属较高密度,而且99年年中就支持4个E1VoIP中继端口。更主要的是AS5300具有Voice/Fax功能卡,能自动识别Voice和Fax,与Voice和Fax要采用不通的功能卡的产品相比,等于容量更是提高。这些技术特点为该试验网工程的可扩展性提供了较高的起点。
Cisco已计划推出容量更大的AS5800,其技术与AS5300相同,而端口容量将达到24个E1的容量,而且其另一个显著的技术优点是VoIP与Dial的端口是通用的,可以由用户采用命令设定。
所有这些都使CiscoVoIP网管设备比其他厂家设备更适合于大规模电信运营商的网络要求。
项目总结
石油专用通信网IP电话网络系统是一个大型的企业IP电话网,网点众多,结构复杂,对网络的安全性要求非常高。同天公司凭借强大的技术实力,承担此项目的建设。
摘自硅谷动力
| Avaya企业级IP解决方案分析 2001-04-20 | 
| 专网IP语音系统建设方案 2001-04-06 | 
| LAN电话改善教学环境 2001-03-15 | 
| 3Com NBX100网络电话系统案例二 2001-03-07 | 
| 奥迪坚(AltiGen)企业VOIP解决方案 2000-11-06 |