首页>>>技术>>>融合通信

基于网络视讯框架的下一代IPTV

贾海刚 2009/03/03

引言

  IP多媒体子系统(IMS)作为下一代网络(NGN)标准架构下的多媒体子系统,为固定软交换网与移动软交换网提供了融合的体系架构,是未来FMC的理想架构之一。而IPTV业务集语音、视频和数据业务为一体,能够根据用户需要提供诸如视频点播、时移电视和网络录像以及互动视频业务,有很好的发展前景。

  基于IMS/NGN网络开展IPTV业务是近年来业界关注的焦点课题。ITU-T IPTV-GSI、ETSI TISPAN和Open IPTV Forum等国际标准组织对IMS based IPTV的业务、需求与架构等方面做了深入的研究,且取得了相当的研究成果。从目前IPTV标准的体系架构来看,基本上可以分为两大流派,一是自成一体的IPTV体系架构,二是结合下一代网络(NGN)体系的NGN-based IPTV体系架构,对于基于NGN的IPTV架构,又根据是否重用IMS相关功能部件而分成基于IMS的IPTV架构(简称IMS based IPTV)和非基于IMS的IPTV架构。

  中兴通讯不仅积极参与标准组织的研究活动,而且结合自有的IMS解决方案和IPTV解决方案的特点,深入研究了基于网络视讯框架的移动网络、宽带网络和IMS/NGN网络相融合的下一代IPTV架构。

  限于篇幅,本文仅对ETSI TISPAN(以下简称TISPAN)的IMS based IPTV架构予以介绍,以使读者窥豹一斑。

TISPANIMSbasedIPTV架构

  TISPAN的IMS based IPTV架构至少支持四种业务形式,分别是点播业务(Content on Demand,简称CoD)、直播业务(Broadcast,简称BC)、个人网络录像业务(Network Personal Video Recorder,简称N-PVR)和呈现业务(Presence)。其中针对直播业务,TISPAN明确要求支持Trick Play模式的时移电视(Time-Shift TV)功能。

  TISPAN根据功能属性把IMS based IPTV架构划分为四个域,分别是用户终端域(UE)、应用与IPTV业务功能(Application and IPTV Service Functions)、媒体传送、分发和存储功能(Media Delivery,Distribution and Storing)、传送功能(Transport Functions)和IMS核心网(Core IMS)。

  用户终端(UE):作为IMS终端注册到IMS网络,与IPTV部件业务交互,接收来自承载网的媒体数据,展现给用户。

  应用与IPTV业务功能(ApplicationandIPTVService Functions)为包括IPTV业务在内的各种业务和应用提供相应的支持功能,同时为IPTV业务和应用提供相应的能力,如业务发现、业务选择和重定向等。

  媒体分发、发布和存储(MediaDelivery,DistributionandStoring),能接收和保存从内容提供商进入到IPTV系统中的直播信息和媒体流,主要提供媒体处理、分发、存储和发布功能,所有的功能在IPTV业务以及相关的控制之下完成。

  传送功能(TransportFunctions)包含了NASS和RACS,负责网络附着、资源预留与控制,以及接入网和承载网的功能。

  IMS核心网(CoreIMS)提供鉴权、授权,以及和业务提供和内容分发相关的信令处理。它负责将信令消息路由到相应的应用服务器,或根据UPSF中信息执行业务触发,同时和RACS(资源接纳控制子系统)进行交互完成资源预留和接纳控制。

下一代IPTV

  中兴通讯网络视讯框架是基于IMS理念,提供统一系统平台,支持机顶盒、PC机、智能终端等多种终端接入,融合了IPTV、视频会议、视频监控和可视电话等多种多媒体增值业务,配合运营商向综合信息服务提供商转型的端到端、全业务多媒体运营解决方案,也是促进宽带网络向IMS All IP Network业务体系演进的整体解决方案。

  基于网络视讯框架的下一代IPTV架构坚持业务与网络、信令与媒体相分离的设计思想,以IMS为交换核心网,以APP应用服务器为业务引擎,以CDN为媒体分发网络,兼容移动网络、宽带网络和IMS/NGN网络,支持IPTV机顶盒、PC、智能终端,乃至3G终端(包含CS、PS域)等多样化的类型终端,从而提供网络电视、视频点播、信息服务、PVR、TSTV、游戏、视频通信等内容丰富且无所不在的IPTV业务。

系统架构

  下一代IPTV架构按功能属性总体上划分为UE、IPTV运营与支撑子系统、IPTV业务与控制子系统、CDN内容分发网络、IMS核心网和IP承载网五个子系统,如图1。


  IP承载网包括网络附着子系统(NASS)和资源控制子系统(RACS),在业务平台和终端间转发控制信令和媒体数据,负责网络层面的资源控制、资源预留和QoS保证等功能。

  IMS核心网由P/S/I-CSCF和MGCF/MGW等部件组成,支持IMS终端的接入、注册、认证与鉴权和业务触发功能,并负责与传统网络互通。

  IPTV业务与控制子系统是下一代IPTV架构的核心,DNS/DHCP负责IPTV的业务发现,EPG负责IPTV的业务选择,IPTVAS负责IPTV业务的认证与逻辑控制。

  IPTV运营与支撑子系统除了提供计费和营账功能外,还为SP提供各种融合业务和第三方增值业务的接口。

  CDN内容分发网络在IPTVAS的控制下,完成媒体流的控制与传送功能。媒体调度器负责在不同的CDN节点间的内容分发与调度,媒体服务器集群负责本地CDN节点内部不同媒体单元的负载均衡、内容分发与调度和媒体流传送,媒体单元已单播或组播的形式传送媒体流到UE。

网络结构

  下一代IPTV网络按垂直关系分为业务层、控制层、承载层和接入层,如图2。各层次间彼此接口,实现信令转发和媒体流传送,具体功能如下:


  接入层把各种类型的用户终端接入到IMS核心网。对于LAN/WLAN网络,接入的终端有PC、WiFi无线终端、SIP终端、视频会议终端和IPTV机顶盒;对于2G/3G移动网络,可接入的终端有2G或3G移动终端;对于PSTN电话网,接入终端指普通电话。

  承载层在业务平台和终端间转发控制信令和媒体数据,负责网络层面的资源控制、资源预留和QoS保证等功能。

  控制层即IMS核心网,包括P/I/S-CSCF、HSS和MGCF/MGW。P/I/S-CSCF是IMS的核心部件,负责接入、认证与鉴权和业务触发等,HSS保留IMS用户数据,MGCF/MGW负责与传统网络互通。

  业务层是多业务平台的一体化表现形式,除了提供IPTV和视频会议等视频业务外,与IMS网络配合,扩展提供即时消息和呈现等互动业务。IPTV应用服务器、EPG和CDN组成IPTV平台,与视频会议、IM和Presence等业务平台配合,实现传统IPTV业务和多样化的融合业务。

生命周期

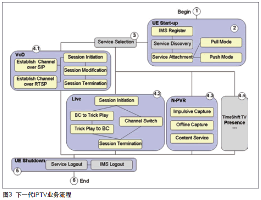
  基于网络视讯框架的下一代IPTV的业务流程具有完整的生命周期,其生命周期始于UE开机阶段,活跃于业务使用阶段,终止于UE关机阶段,如图3。其细分的业务流程包含以下6个子阶段:


  ① UE开机。

  ② UE自启动,包括IMS网络注册、业务发现和业务附着三个子阶段。其中业务发现是业务选择的入口,业务附着方式有Push和Pull两种模式。

  ③ 业务选择,是用户浏览IPTV业务信息,选择IPTV业务的过程。

  ④ 业务使用,用户通过业务选择流程选中某个具体的IPTV业务形式,这些业务形式至少包括VoD、Live、N-PVR和Presence,且这些业务形式是绝对的并列关系。

  ⑤ UE关机,包括IPTV业务脱离和IMS网络注销两个步骤。

  ⑥ UE断电。

业务模式

  在下一代IPTV网络中,IPTV业务的开展表现为三种业务模式:一是传统的IPTV业务,提供网络电视、VoD和时移电视等基本IPTV业务;二是移动IPTV业务,用户在移动状态下,使用与固网IPTV业务相同或类似的移动流媒体业务;三是融合的IPTV业务,在继承传统IPTV业务的基础上,以IMS网络为核心交换网,IPTV平台与其他业务平台相互配合,实现业务层面的互通,实现视频共享、即时消息和呈现等满足用户多样化需求的融合业务。

  对于传统IPTV业务模式,针对现网已存在的不具备IMS网络接入能力的IPTV机顶盒,他们经Internet或宽带IP网络直接与IPTV平台交互,从EPG取得IPTV业务信息,接受IPTV应用服务器的业务控制,接收来自CDN的媒体流。

  对于移动IPTV业务模式,针对已定购为IPTV业务的移动终端,他们经2G或3G移动网络经宽带网络或IMS网络与IPTV平台交互,与IPTV机顶盒同步接收媒体流,实现媒体流在移动网络和固网的共享与无缝切换。

  对于融合IPTV业务模式,针对已具备IMS网络接入能力的IPTV机顶盒,集语音、视频和数据于一体,不但具有IPTV业务的媒体播放能力,而且具备可视电话和视频会议等通信能力。他们经P-CSCF注册到IMS核心网,接受IMS的接入、控制和认证管理,经S-CSCF与IPTV平台的IPTV应用服务器交互,实现IPTV业务,同时与其他业务平台的应用服务器进行交互,实现IPTV机顶盒与多种通信终端互通。

设计理念

  兼容现网,平滑演进,遵循国际标准,开放的下一代IPTV架构

  中兴通讯下一代IPTV研发团队多年来一直积极参与国际IPTV技术研究活动,深入研究了ITU-TIPTV-GSI、ETSITISPAN和OpenIPTV Forum等国际标准组织的技术规范,提炼精华,摈弃不足,设计了独有的兼容现有网络、平滑演进、遵循国际标准、适应未来通信生态环境的开放的下一代 IPTV架构。

  中兴通讯下一代IPTV的设计目标是充分发挥自有IMS解决方案和IPTV解决方案的优势,支持传统IPTV系统向IMS网络的平滑演进;以IMS为核心交换网,与通信网充分融合,建设开放的下一代IPTV网络;以SIP协议作为核心通信协议,与平行通信业务平台无缝连接,建设充分融合的业务平台;以IPTV业务为中心,融合平行通信业务,满足多层次多样化的用户需求。

  全系统,端到端的解决方案,破解运营商多网络融合迷题

  中兴通讯下一代IPTV解决方案是一个包括核心控制网络、多媒体业务平台、综合用户数据库系统、综合接入网络、多媒体固定和移动终端在内的全系统、端到端的一站式解决方案。横向跨移动网络、宽带互联网络和IMS/NGN网络,纵向贯通接入层、承载层、控制层和业务层。多样化的终端支持能力和丰富的接入手段能全面覆盖各种用户群体。

  丰富的融合业务形式,满足未来用户的多样化业务需求

  在保留传统IPTV的直播、点播、时移电视、电视回看、轮播视频、个人电视录播等TV视音频业务的基础上,中兴通讯下一代IPTV业务的发展方向是向纵深地带细分业务,向融合地带拓展业务。用户使用IPTV业务的场景不再局限于家庭娱乐,通过移动终端与IPTV机顶盒经IMS网络与IPTV业务平台及相关通信平台的紧密融合,IPTV业务将无处不在。如,可使用移动终端定购IPTV节目,移动终端可与IPTV机顶盒同步接收媒体内容,可在移动终端和IPTV机顶盒间无缝切换,可使用IPTV机顶盒进行可视电话或视频会议,等等。

结束语

  中兴通讯将长期致力于下一代IPTV架构的研究,未来将进一步探索IPTV与IMS的深度融合,化IPTV系统于无形,提炼IPTV为纯粹的业务模型,使之成为未来通信生态环境的重要组成部分。

通信世界网



相关链接:
全球IPTV业务发展现状和市场分析 2009-03-03
IPTV 飞越即将来临 2009-03-03
2009 IPTV图变之年 2009-03-03
中兴通讯三招推进IPTV超大规模部署 2009-03-02
不平凡的进行曲——东进技术2008记事 2009-02-25

分类信息:  增值电信_与_IPTV  IPTV_与_电信     热点专题_增值电信_文摘   热点专题_IPTV_文摘   行业_电信_文摘